Sistem Dinamikleri
World-03
Senaryo 1 sonuçları
World-03
Model
World-03
Stoklar
Makroekonomi
(Yurt dışı ticaret dışında)
Tedarik zinciri
Bir firma
Tedarik zinciri
İki firma
Osteoporoz
Ortak kaynakların trajedisi
Balıkçılık
Şehir dinamikleri
Nüfus
Şehir dinamikleri
Konutlar
Şehir dinamikleri
İşyerleri
Nüfus
Nüfus
Yaş grupları
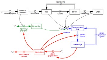
Tükenmişlik sendromu
Model
Tükenmişlik sendromu
Nedensel döngüler
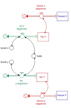
Fizik
Hareket
Fizik
Yay
Fizik
Yer çekimi ve hareket
Fizik
Kuvvet ve hareket
Fizik
Yörünge
Fizik
Yer çekimi ve yay
Fizik
Kütle çekimi ve sürtünme
Küresel ısınma
Fosil yakıt kullanımı

TANIM

Sistem dinamikleri, karmaşık sistemlerin davranışını anlamayı ve istenen yönde değiştirmeye yönelik politikalar geliştirmeyi amaçlayan sayısal bir modelleme yöntemidir.

Bu korkutucu tanımı biraz daha anlaşılır hale getirmeye çalışalım…

Tanımlanan sınırları içinde parçaları ve ilişkileri olan herhangi bir şey. Sistemi sistem yapan parçaların aralarındaki ilişkiler. Dünya, doğa, ülke, şehir, şirket, insan, organ. Yönetim sistemi, ekosistem, krebs döngüsü gibi..

Gecikme ve geribesleme nedeni ile ilişkilerin doğrusal (lineer) olmadığı sistem. Gecikme örnekleri : İşe alınan kişinin öğrenme süresi, hammadenin ürüne dönüşme süresi, yatırımın gerçekleşme süresi, yatırım kararının alınma süresi, yatırım gereğinin fark edilme süresi. Geri besleme örneği : satınalma, üretim, satış, tahsilat, borç ödeme sonrası gelirin bir bölümünün yatırıma ayrılması ve daha çok satınalma, üretim, satış, tahsilat ve borç ödemeye neden olması. Geribesleme, sonucun, bir süre sonra, nedenin nedeni olması olarak tanımlanabilir. Ürün kalitesi (veya tersi) algısının kulaktan kulağa (dedikodu veya bulaşıcı hastalık gibi) yayılması, yayıldıkça daha fazla yayılması. Geribeslemeyi yaratan, ürün kalitesi ile ilgili bilgiye sahip kişilerin diğer kişilere bu bilgiyi aktarmalarıdır. Bilgi aktarıldıkça, kişi sayısı artıkça, bilginin daha fazla kişiye aktarılması ile S biçiminde bir davranış (üstel artış ve sonra doyuma ulaşma) gözlenir.

X ekseninde zaman olan herhangi bir grafik. Sistemin ilgilenilen değişken(ler)inin zaman boyunca davranışı. Kar, eleman devir oranı, yeni ürün sayısı, satış. Zaman boyunca bu değerlerin nasıl değiştiği sistemin davranışı olarak tanımlanır. Artabilir, gittikçe artabilir, azalabilir, önce artıp sonra azalabilir, dalgalanabilir veya bunların karışımı bir davranış gösterebilir.

Anlamak bir model kurmaktır. Genellikle örtülü modeller kurarız. Aklımızdan. Görünmeyen modeller. Sistem dinamiği modeli zihinsel bir modele göre çok daha sistematiktir. Stoklar, akışlar, ilişkiler kullanarak aklımızdaki modeli görünür hale getirmeye zorlar. Sonuç, denenebilir, doğrulanabilir, tartışılabilir bir model olur. Şirketin finansal davranışlarını modelleyelim. Bilanço stokların özetidir. Hazır değerler, menkul değerler, alacaklar, envanter, borçlar. Gelir-gider tablosu da akışları özetler. Stoklardaki (bilançodaki) değişimleri gerçekleştiren akışlar neler olmuş? Satışlar, satışların maliyeti, faaliyet giderleri. Veya şirketin deneyimi bir stok olarak tanımlanabilir. İşten ayrılmalar, işe girişler, alınan eğitim ve zaman deneyim stoğunu değiştiren akışlar olabilir. Ve tabii bu stoğun değişiminin satınalmadan satışa tüm akışlara doğrudan etkisi olacaktır.

Politika geliştirme, ne yaparsam (veya yapmazsam) ne olur sorusunun yanıtıdır. Karmaşık sistem, yapısı nedeniyle kolay anlaşılamaz. Zaten bu nedenle zihinsel modeller yetersiz kalır. Alınacak bir kararın, yapılacak bir değişikliğin kısa ve uzun erimli sonuçları beklenmedik olabilir. Tahsilat süresinde yapılan bir değişiklik, diğer gecikmelerle birleştiğinde finansal sistemin sürekli dalgalanmasına neden olabilir. Bir reklam kampanyası, talepte geçici bir artış sağlayarak, dağıtım kanallarındaki gecikmeler sonucunda (kamçı etkisi), üretim kapasitesi artırmaya yönelik yanlış bir yatırım kararına neden olabilir. Değişik senaryolar denenerek sistemin hangi durumda nasıl davranacağı bulunabilir. Deneme yanılmalar model üzerinde çok daha kısa zamanda ve masrafsız yapılabilir. Model, etkili bir öğrenme ve karar verme aracına dönüşür.

Modeli oluşturan tüm parçalar, stoklar, akışlar, ilişkiler sayısaldır. Stoklar integral, akışlar türev olarak modellenir. Modelleme bilgisayar yardımı ile görsel bir arayüz kullanılarak yapıldığından denklemler görünmez, kullanıcı simgeler ile çalışır. Simgelere sabit sayılar, fonksiyonlar, ilişki grafikleri girer. Simulasyon programı denklemleri uygular ve modellenen sistemin davranışını, verilen sayısal değerleri kullanarak, zaman boyunca raporlar.

Yukarıdaki örnekleri, okuyucuların ortak ilgi alanı olduğunu düşündüğüm, iş dünyasından verdim. Başka dünyalar da var. Sistem dinamikleri yaklaşımı buralarda da kullanılabilir. Zaten kullanılıyor da. Düşünce kuruluşları bu yöntemle ülke stratejilerini belirliyor. Amerika ve Çin, çevre ile ilgili pazarlıklarını sistem dinamikleri modeli üzerinden yapıyor. Ağırlıklı olarak ABD’de K-12 (ilköğretim ve lise) eğitiminde sistem dinamikleri yöntemi ile eğitim veriliyor. GE, IBM, DuPont gibi çok uluslu şirketler stratejilerini belirlemede sistem dinamiklerinden yararlanıyor.

Sistem dinamikleri, anlamak, öğrenmek, öğrenmeyi öğrenmek için bir araç. Türkiye’de pek uygulaması yok. Belki de bu nedenle, strateji oluşturma toplantıları yılsonunun bir haftasonunda yapılan, grafiklerdeki sonraki noktaların, dilek, temenni ve pazarlıklarla belirlendiği ve hedef adını aldığı sıkıcı oturumlara dönüşüyor. Veya 3 çocuk politikası önerisini, nüfus dışındaki diğer stoklara etkilerini ve sonuçlarını, sayısal verilerle tartışamıyoruz.

πάντα χωρεῖ καὶ οὐδὲν μένει” καὶ “δὶς ἐς τὸν αὐτὸν ποταμὸν οὐκ ἂν ἐμβαίης


Heraclitus
Efesli Filozof (MÖ 535-575)

Panta chōrei kai ouden menei kai dis es ton auton potamon ouk an embaies.

Everything changes and nothing remains still and you cannot step twice into the same stream.

Her şey değişir ve hiçbir şey aynı kalmaz ve aynı nehire ikinci kez giremezsin.

合 异 以 为 同 , 散 同 以 为 异 。 今 指 马 之 百 体 而 不 得 马 , 而 马 系 于 前 者 , 立 其 百 体 而 谓 之 马 也 。

hé yì yǐ wéi tónɡ , sàn tónɡ yǐ wéi yì 。 jīn zhǐ mǎ zhī bǎi tǐ ér bù dé mǎ , ér mǎ xì yú qián zhě , lì qí bǎi tǐ ér wèi zhī mǎ yě 。


Zhuang Zhou (Zhuangzi)
Çinli Daoist Filozof (MÖ 369-286)

Differences are combined into a sameness; samenesses are broken up into differences. Now we may point to each of the hundred parts of a horse’s body and never come up with a `horse’ – yet here is the horse, tethered right before our eyes. So we take the hundred parts and set up the term `horse.’ (Burton Watson çevirisi)

Farklılıklar aynılıkta birleşir; aynılıklar farklılıklara ayrışır. Bir atı oluşturan yüz parçayı gösterebiliriz ama ‘at’ ortaya çıkmaz – ancak işte at karşımızda durmaktadır. Böylece o yüz parçayı alır, yerine ‘at’ terimini koyarız.

Cuncta fluunt, omnisque vagans formatur imago.

Ipsa quoque assiduo labuntur tempora motu.


Publius Ovidius Naso (Ovid)
Romalı Şair (MÖ 43 - MS 18)

Everything flows and everything is shaped as a wandering image.

Time itself also glides in constant motion, exactly like a river.

Her şey akar ve her şey başıboş dolaşan görüntüler şekindedir.

Zamanın kendisi de, aynı bir nehir gibi, sabit bir devinimle akar.

BUZ DAĞI

Çevremizde olanları bir buz dağına benzetebiliriz. Duyu organlarımız sadece şimdi olanları algılayabilir. Olayları algılarız. Ancak olaylar, buzdağının suyun üzerindeki bölümüdür.

Sistem Dinamikleri, suyun altını görmeye yönelik araçlar içerir.

Suyun altına, derinliklere indiğimizde ilk karşılaştığımız, Zaman Boyunca Davranış grafikleridir. Olaylar, yavaş veya hızlı, bir değişime neden olmaktadır. Değişen şey nedir? Zaman boyunca bu değişimin örüntüsü nasıldır? Bu derinlikte, olaylar artık tek tek görünmez. Seçilen değişkenin oluşturduğu bir eğilim görünür. Değişimin “davranışı” görünür (sürekli azalıyor, sürekli artıyor, dengede, dalgalanıyor, önce hızlı sonra yavaş gibi)

Biraz daha derinlerde bu değişimin nedenleri vardır. Grafiği çizilen değişken “neden” böyle davranıyor? İki temel araç kullanılır: stok / akış haritaları ve nedensel döngüler.

Değişen “şey” bir stok, bir seviye, bir birikimdir. Bu seviye değişmektedir.

Seviyeleri akışlar değiştirir. Giren akış, çıkandan fazla olursa seviye artar, az olursa azalır, aynı olursa değişmez. Değişimi anlamak için, akışlara, akışların nedenlerine, birbirleri ile olan ilişkilerine odaklanmak gerekir. Nedensel Döngüler bu ilişkilerden en belirleyici olan ilişki biçimini görselleştirir: geri beslemeleri. Geri besleme, sonucun nedenin nedeni haline gelmesidir. Nüfus-doğum ilişkisi gibi, doğumlarla nüfus artar, nüfus arttıkça doğumlar artar. İnsülin-glikoz ilişkisi gibi, glikoz artınca insülin artar, insülin artınca glikoz azalır. (ilk örnek birbirini aynı yönde etkileyen, pekiştirici, ikinci örnek ters yönde etkileyen, dengeleyici ilişkiler içeriyor)

En derinde de Zihinsel Modellerimiz vardır. Yani inançlarımız, değerlerimiz, davranış alışkanlıklarımız. Çıkarım Merdiveni bu konuda kullanılabilecek görsel bir araçtır. En basit hali ile, çevremizden algıladıklarımızı, bu algıya yüklediğimiz anlamları, bu anlamlardan oluşturduğumuz inançları ve sonunda bu inançlara uygun davranışlarımız gösterir. Çıkarım merdiveni, algıdan davranışa giden yolun görselleştirilmesidir.

“Gördüğüme inanırım.” Tam burada oldukça tehlikeli bir geri besleme var.

Bir süre sonra, sadece “inandıklarımı görmeye” başlarım…

… realities which the mind strives to know appear in two forms: as states or as transformations. Each transformation sets out from one state to end in another state, so that it is impossible to understand transformations without knowing states; conversely, it is impossible to understand states without knowing the transformations from which they result, as well as those which they give rise to.


Jean Piaget
Gelişim Psikoloğu - Bilgi Felsefecisi

… zihnin bilmeye çabaladığı gerçeklikler iki şekilde ortaya çıkar: durumlar veya dönüşümler. Her dönüşüm bir durumdan hareket eder, bir başka durumda sonlanır, bu nedenle durumları bilmeden dönüşümleri anlamak olanaksızdır; diğer taraftan, hangi dönüşümden kaynaklandığını ve hangi dönüşüme neden olduğunu bilmeden, durumları anlamak olanaksızdır.

Labor turmoil, bankruptcy, inflation, economic collapse, political unrest, revolution, and war testify that we are not yet expert enough in the design and management of social systems.

Our social systems are far more complex and harder to understand than our technological systems. Why, then, do we not use the same approach of making models of social systems and conducting laboratory experiments on those models before we try new laws and government programs in real life?


Jay W. Forrester
Professor Emeritus of Management System Dynamics

İşgücü dalgalanmaları, iflaslar, enflasyon, ekonomik çöküşler, politik huzursuzluklar, devrimler ve savaşlar sosyal sistemleri tasarlamakta ve yönetmekte daha yeteri kadar ustalaşmadığımızı doğrulamaktadır.

Sosyal sistemler, teknolojik sistemlerden çok daha karmaşıktır ve çok daha zor anlaşılır. O zaman, yeni kanunlar ve devlet programları uygulamadan önce, neden aynı yaklaşımı gösterip sosyal sistemlerin modellerini kurmuyor ve bu modeller üzerinde denemeler yapmıyoruz?

System dynamics helps us expand the boundaries of our mental models so that we become aware of, and take responsibility for, the feedbacks created by our decisions.


John D. Sterman
Jay W. Forrester Professor of Management at the MIT Sloan School of Management

Sistem dinamikleri, zihinsel modellerimizin sınırlarını genişletmemize yardım eder, böylece kararlarımız ürettiği geribeslemelerin farkına varır, sorumluluğunu alırız.

VİDEOLAR

The world certainly needs system dynamics now more than ever. While a clich´e, it is certainly true that our social systems are more complicated, more interconnected and likely more fragile than at any previous point in the history of humankind. Worse, while we are ever more in need of a fundamentally holistic, systems-oriented perspective, there is good reason to believe that the theories and ideologies dominating social discourse are becoming more shortsighted and individualistic.


Nelson P. Repenning
Professor of Management Science and Organization Studies at the MIT Sloan School of Management

Dünyanın sistem dinamiklerine hiç bu kadar ihtiyacı olmamıştı.

Sosyal sistemlerin, insanlık tarihinde daha önce hiç olmadığı kadar karmaşık, birbirine bağımlı ve kırılgan hale geldiği, klişe de olsa, kesinlikle doğrudur.

Daha da kötüsü, bütünsel ve sistem temelli bir bakış açısına bu kadar ihtiyaç varken, toplumsal teori ve ideolojiler gittikçe daha miyop ve bireyci hale geliyor.

Creativity is just connecting things. When you ask creative people how they did something, they feel a little guilty because they didn't really do it, they just saw something. It seemed obvious to them after a while. That's because they were able to connect experiences they've had and synthesize new things.


Steve Jobs
Amerikalı Girişimci

Yaratcılık, sadece ilişkilendirmedir. Yaratıcı insanlara birşeyi nasıl yaptıklarını sorduğunuzda, kendilerini biraz suçlu hissederler. Çünkü gerçekte birşey yapmamışlar, sadece birşey görmüşlerdir. Zaman içinde doğal olarak böyle görmeye başlamışlardır. Yeni şeyler oluşturabilmelerinin nedeni deneyimlerini ilişkilendirebilmiş olmalarıdır.

The engine of life is linkage.

Everything is linked.

Nothing is self-sufficient.

Sharing is everything.


Home
(2009 film)

Hayatın motoru bağlantılardır.

Herşey birbirine bağlıdır.

Hiçbir şey tek başına yeterli değildir.

...

Paylaşmak her şeydir.

KAYNAKLAR

Stella 10 Player (17MB)
Tedarik Zinciri – Küçük Kamçı Model Simulasyon
Tedarik Zinciri – Büyük Dalga – 2 Firma Model Simulasyon
Tedarik Zinciri – Büyük Dalga – 4 Firma Model Simulasyon
Sürdürülebilir Toplum – Ortak Kaynakların Trajedisi – Fishbanks Model Simulasyon
Fishbanks Modelleri (İngilizce ve Türkçe) Google Drive
Sürdürülebilir Toplum – Büyümenin Sınırları – World3 (İngilizce) Model Simulasyon
İşkolik ve Yedinci Gün Model
CLD
Sistem Dinamikleri Yaklaşımı ile Fizik - Tek Boyutta Hareket Modeller
Şehir Dinamikleri - İşyeri Nüfus Konut Model
Sistem Dinamikleri – Tanıtım DenemesiYaz: Emre Göktepe
Sistem Dinamikleri – İşin Başı – Üstel BüyümeYaz: Emre Göktepe
25 veya daha az kelime ile Sistem DüşüncesiYaz: Debra Lyneis
Çev: Emre Göktepe
Systems Thinking "in 25 Words or Less"Yaz: Debra Lyneis
Asansörde Sistem Dinamikleri Tanımı Yaz: Paul Newton
Çev: Kamber Güngör,
Düz: Kübra Bolay Özemre
System Dynamics in the ElevatorYaz: Paul Newton
Sistem Düşüncesi – 4 Anahtar Soru Yaz: Barry Richmond
Çev: Mustafa Çakır
Düz: Kübra Bolay Özemre
Systems Thinking - Four Key Questions Yaz: Barry Richmond
İlaç Sektöründe Pazar Paylarının Analizi: Yeni Lanchester Stratejisi ve Sistem Dinamikleri
Celal Bayar Üniversitesi İşletme ve İdari Bilimler Fakültesi Yönetim ve Ekonomi Dergisi
Yıl:2013 Cilt:20 Sayı:2

Anahtar Kelimeler:
İlaç endüstrisi, Yeni Lanchester Stratejisi, Sistem Dinamikleri, Stella Yazılımı
Yaz: Yrd. Doç. Dr. Aşkın Özdağoğlu,
Yrd. Doç. Dr. Güzin Özdağoğlu,
Emre Göktepe
Kaner Eyüboğlu
Lanchester Stratejisi ve Sistem Dinamikleri: Büyük Taarruz Üzerinde İnceleme
Savunma Bilimleri Dergisi
Kasım 2013, Cilt 12, Sayı 2, 63-94. ISSN (Basılı) : 1303-6831 ISSN (Online): 2148-1776

Anahtar Kelimeler:
Lanchester Stratejisi, Sistem Dinamikleri, Stella, Büyük Taarruz
Yaz: Yrd. Doç. Dr. Aşkın Özdağoğlu
Tedarik Zincirinde Kamçı Etkisini Oluşturan Faktörlerin Simülasyon Programı ile Analizi
Anadolu Üniversitesi Sosyal Bilimler Dergisi
Özel Sayı (Kasım), 2016, 161-177

Anahtar Kelimeler:
Tedarik Zinciri, Kamçı Etkisi, Stella
Yaz: Doç. Dr. Aşkın Özdağoğlu
Güneydoğu Anadolu Projesi ve Sürdürülebilir Kalkınma: Dinamik Sistem Modellemesi Yaklaşımı
(GAP Bölge Kalınma İdaresi Başkanlığı'na Sunulan Rapor. 2001)
Yaz: Doç. Dr. Ali Kerem Saysel,
Prof.Dr. Yaman Barlas.
Sistem Düşüncesi nedir?
(Okul öncesi eğitimde sistem düşüncesi projesi için hazırlanan tanıtım dokümanı)
Düz: Emre Göktepe
Nedensel Döngü Diyagramları için İpuçlarıYaz: Waters Foundation
Düz: Emre Göktepe
Stok / Akış Haritaları için İpuçlarıYaz: Waters Foundation
Düz: Emre Göktepe
Bir Sistemin Müdahale Yerleri - Özet
Bir Sistemin Müdahale Yerleri
Places to Intervene in a System (1997)
Leverage Points - Places to Intervene in a System (1999)
Yaz: Donella H. Meadows
Çev: Emre Göktepe
Güncel Sosyobilimsel Konulara Yönelik Sistem Dinamiği Temelli Kurulan Öğrenci Modellerinin Değerlendirilmesi
Kuram ve Uygulamada Eğitim Bilimleri
Yıl: 2014 Cilt: 14 Sayı: 5
DOI: 10.12738/estp.2014.5.2091

Anahtar Kelimeler:
Sistem Dinamiği Model Geliştirme, Stella Programı, Sosyobilimsel Konular
Yaz: Dr. Hasret Nuhoğlu
Üretim İşletmesi Sistem Dinamiği Modeli
Selçuk Üniversitesi
İkisadi ve İdari Bilimler Fakültesi
Sosyal ve Ekonomik Araştırmalar Dergisi
ISSN: 1303 – 8370 / Ekim 2014 / Yıl: 14 / Sayı: 28

Anahtar Kelimeler:
Yönetim Muhasebesi, Sistem Dinamiği Üretim İşletmesi Modeli
Yaz:
Yrd.Doç. Dr. İbrahim Aksu
Yrd.Doç. Dr. Hasan Söyler
Arş.Gör. Miraç Eren
Toward A General Theory of Planning
Perspectives of planning; proceedings of the OECD Working Symposium on Long-Range Forecasting and Planning, pp.47-155.
Bellagio, Italy
27th Oct.-2nd Nov. 1968
Yaz:
Hasan Özbekhan
(Director of Planning, System Development Corporation, Santa Monica, California)
Definition of System
1956. General Systems, Yearbook of the Society for General Systems Research (SGSR - now ISSS).
Yaz:
A.D. Hall
R.E. Fagen
The Predicament of Mankind
1970. A Quest for Structured Responses to Growing World-Wide Complexities and Uncertainties (Original Proposal to the Club of Rome).
Yaz:
Hasan Özbekhan
The Standard Method
Derleme
Massachusetts Institute of Technology
Sloan School of Management
System Dynamics II: Applications of System Dynamics
2004 yılı Ders Notlarından
Yaz:
Prof. Jim Hines
19277Enflasyonun sistem dinamiği yöntemi ile incelenmesiCafer Erhan BozdağProf.Dr. Haluk ErkutYüksek LisansTürkçe1991
21704Performans yönetimi için dinamik bir stratejik kontrol modeliSeçkin PolatProf.Dr. Haluk ErkutDoktoraTürkçe1992
097541System Dynamic Modeling of Energy Needs and Investments in Turkey, Forsight of 2023 and Policy ImplicationsŞ.Burç TuranDoç.Dr. Nuri BaşoğluYüksek Lisansİngilizce2000
124721Karar vermede sistem dinamikleri yaklaşımı ve sistem temel örnekleri uygulamaları (System dynamics aproarch in decision-making process and system archetypes applications)Ünsal SığrıProf.Dr.Nevin DenizDoktoraİngilizce2003
152491Modeling The Dynamics of Global Sustainability, Based on Developed-Developing Nations DistinctionGönenç YücelProf.Dr.Yaman BarlasYüksek Lisansİngilizce2004
179241Çarpışma testi ve benzer problemlerin sistem dinamiği kapsamında vensim yazılımı ile modellenmesiYasin ZülfikaroğluYrd.Doç.Dr.Mehmet Ali ArslanYüksek LisansTürkçe2008
181268Scuba Diving Simulator: Testing Real Time Decision Making in a Feedback EnvironmentEvrim DalkıranProf.Dr.Yaman BarlasYüksek Lisansİngilizce2006
181271Generic Dynamic Patterns: Testing By Empirical EvidenceSercan SoyluProf.Dr.Yaman BarlasYüksek Lisansİngilizce2006
181272Modeling The Dynamics of a Food Product Life Cycle for a Given Age GroupDerya Seyman Prof.Dr.Yaman BarlasYüksek Lisansİngilizce2006
181280A Dynamic Simulation Model for Long-Term Hypertension ProgressionFırat İncioğluProf.Dr.Yaman BarlasYüksek Lisansİngilizce2006
196792A Dynamic Analysis of Long Term Impacts of Genetically Modified Crops on Agriculture
(Ek bilgi)
Burcu TanProf.Dr.Yaman BarlasYüksek Lisansİngilizce2005
196802A Dynamic Simulator for The Management of Disorders of The Body Water MetabolismÖzge KaranfilProf.Dr.Yaman BarlasYüksek Lisansİngilizce2005
210367Tedarik zinciri yönetiminde kamçı etkisi'nin sistem dinamiği yöntemi ile incelenmesi İbrahim SomarYrd.Doç.Murat AyanoğluYüksek LisansTürkçe2007
220570Modeling The General and Task Environments of Agricultural Sector
Assessing the Impacts of Turkey’s Accession to EU Using System Dynamic Modeling
Özgür ZanDoç. Dr. M. Atilla ÖnerDoktora Teziİngilizce2008
226872İlköğretim fen ve teknoloji dersinde sistem dinamiği yaklaşımının tutuma, başarıya ve farklı becerilere etkisinin araştırılmasıHasret NuhoğluProf.Dr.Necati YalçınDoktoraTürkçe2008
230789Tedarik zincir yönetiminin sistem dinamiği ve ajan bazlı yaklaşımla modellenerek karşılaştırılmasıMurat GökçeYrd. Doç. Dr. Murat AyanoğluDoktoraTürkçe2008
232485Development of Tolerance and Dependence in Barbiturate Use: a Systems Modeling Approach
(Ek bilgi)
Ali Osman KonurayProf.Dr.Yaman BarlasYüksek Lisansİngilizce2008
232486Supply Chain Modeling and Analysis At Alternative Levels of AggregationGüven DemirelProf.Dr.Yaman BarlasYüksek Lisansİngilizce2008
240632Assessment of Innovation Diffusion Process In Automotive Supplier Industry Using System Dynamics Modelingİbrahim UzpederDoç. Dr. M. Atilla ÖnerDoktora Teziİngilizce2009
240632Assessment of innovation diffusion process in automotive supplier industry using system dynamics modelingİbrahim UzpederYrd.Doç.Dr M.Atilla ÖnerDoktoraİngilizce2009
246011A Simulation Model for Blood Cholesterol Dynamics and Related DisordersEmre Muzaffer DemirezenProf.Dr.Yaman BarlasYüksek Lisansİngilizce2009
246038Application of Genetic Algorithms To Analysis and Policy Design in System DynamicsCeyhun EksinProf.Dr.Yaman BarlasYüksek Lisansİngilizce2009
255860Simulation Modeling of Body Weight Dynamics and Web Game DevelopmentMert Emrah NuhoğluProf.Dr.Yaman BarlasYüksek Lisansİngilizce2009
255864The Dynamics of Publication and Citation Networks in AcademiaBurak EskiciProf.Dr.Yaman BarlasYüksek Lisansİngilizce2009
256118Understanding the role of family doctors using system dynamics modelingMehmet Çağrı DedeoğluYrd. Doç. Dr. Evrim Didem GüneşYüksek Lisansİngilizce2009
255906A dynamic simulation model of carbon circulation and methane feedbacks in anthropogenic climate changeYeşim Atağ AkpınarDoç. Dr. Ali Kerem SayselYüksek Lisansİngilizce2010
268961Analysis of local sectoral policies via system dynamics approach: The case of Alanya tourism sectorBurcu DumbarDoç. Dr. Erol SayınYüksek Lisansİngilizce2009
265554A Study On Airline Passenger Loyalty Using Systems Thinking ApproachMehmet Cevat TankutDoç. Dr. M. Atilla ÖnerYüksek Lisansİngilizce2010
268256A decision support system for electricity generation investmentMerih Ayşe AlpagutProf. Dr. Tevfik GüyagülerDoktoraİngilizce2010
268462A complex dynamical systems model of education, research, employment, and sustainable human developmentEzgi ErdoğanProf. Dr. Meral AzizoğluYüksek Lisansİngilizce2010
270461A Methodology for Statistical Sensitivity Analysis of System Dynamics ModelsMustafa HekimoğluProf.Dr.Yaman BarlasYüksek Lisansİngilizce2010
286450Modeling The Dynamics of Academic Publications and CitationsNisa ÖnselProf.Dr.Yaman BarlasYüksek Lisansİngilizce2011
292394Sistem dinamiği yaklaşımı ile teknolojik öngörümBahadır DumanProf. Dr. Fethi ÇalışırYüksek LisansTürkçe2010
297825A Dynamic Simulation Model for Long Term Bone Mass Homeostasis and OsteoporosisCanan HerdemProf.Dr.Yaman BarlasYüksek Lisansİngilizce2011
315413Hierarchical and distributed planning in project and operations managementGülay Arzu GündüzProf. Dr. Füsun ÜlenginDoktoraİngilizce2011
325549Simulation Games, Complexity and LearningOnur ÖzgünProf.Dr.Yaman BarlasDoktoraİngilizce2012
325570Modeling The Dynamics of Thyroid Hormones and Related DisordersOylum ŞekerProf.Dr.Yaman BarlasYüksek Lisansİngilizce2012
325573Strategic Analysis of Product Recovery Management By Using System Dynamics ApproachBeril ÜzmezProf.Dr.Yaman BarlasYüksek Lisansİngilizce2012
338854Dynamic Impacts of Performance Based Payment System on Public Hospitals in TurkeyTuğrul MekerProf.Dr.Yaman BarlasYüksek Lisansİngilizce2013
349732Geleneksel ve e-ticaret tedarik zinciri risk yönetiminin sistem dinamiği yaklaşımıyla modellenmesiSultan Ceren SalkınYrd.Doç.Dr. Cafer Erhan BozdağYüksek LisansTürkçe2014
356935Integrated, pattern-oriented behavior analysis and testing software (BATS) for system dynamics modelsCan SücüllüYrd.Doç.Dr. Gönenç YücelYüksek Lisansİngilizce2014
356936Modeling and analysis of employee performance management based on system dynamics approachSamet UlutaşProf.Dr. Ali Rıza KaylanYüksek Lisansİngilizce2014
Bir Gıda İşletmesinde Güven Stoğu Seviyesinin BelirlenmesiAyça Erten
Burçin Akı
Doç Dr. Ali Serdar TaşanBitirme TeziTürkçe2015
421177System Dynamics Model of Inflation (Enflasyonun Sistem Dinamiği Modeli)Engin SansarcıDoç. Dr. Ahmet Atıl AşıcıDoktoraİngilizce2016
Analyzing the Residential Energy Efficiency Concept through Systemic Feedback ApproachDilara Gökçen ÜnerDr. Ayşegül Tanrıverdi KayaMakaleİngilizce2018
Industrial Dynamics, J.W.Forrester, 1999 (1961).
Sistem Dinamileri konusunda klasik bir kitap. Kuramcısı olan Forrester’ın çok anlaşılır biçimde yazdığı ve doğrudan uygulamaya yönelik bir kitap. Üretim-dağıtım sistemleri, Tanıtım, müşteri-Üretici-Çalışan modelleri ayrıntılı olarak açıklanıyor.
1961
The Fifth Discipline Fieldbook, P.Senge, 1994.
5.Disiplin (Fifth Discipline) kitabının kapsamlı açıklaması.594 sayfa. Her sayfasında bilgi var. Öğrenen organizasyonlar konusunda gerçekten birşeyler öğrenmek isteyenler için mutlaka okunması gereken temel bir kitap. Her disiplinin örneklerle ayrıntılı açıklaması, kitap önerileri, örnek olaylar, uygulama önerileri ve hatta uygulamaya yönelik oyunlar bile var. Ayrılacak zamana değer.
1998
Billibonk and the Thorn Patch, P.Ramsey, 1997.
Çocuklar için resimli bir hikaye kitabı. Kitap, sistem düşüncesini çok küçük yaşta aktarabilmek amacı ile, buna uygun kurgulanan bir hikaye yardımı ile temel kavramları anlatıyor. Çocuğu olanların mutlaka çocuklarına okumasında yarar var.
1997
Ackoff’s Best – His Classic Writings on Management, R.Ackoff, 1999.
Ackoff’un çeşitli konulardaki düşüncelerini tek kitapta öğrenemek için iyi bir başlangıç kitabı. Ben kitaptaki düşüncelerden çok yararlandım. İçinde herhangi bir teknik veya yöntem yok. Yönetim felsefesi (diye adlandırdığım). Yöneticilere tavsiye ederim. Farklı bakış açısı kazandırabilir.
1999
Business Dynamics, J.Sterman, 2000.
MIT’de bugn anlatılan hali ile sistem dinamikleri. Sistem dnamiklerine bu kitap ile başlanabilir. Forrester’ın anlatımına göre aynı bilgiler daha fazla cümle kurularak açıklanmış. Ancak rahat okunuyor. 5.Disiplin kitabı ile gündeme gelen, sistem dinamiklerine göre daha sözel tanımlamalarla çalışan “Sistem düşüncesi” konusunda da bilgi verilmiş.
2000
System Zoo 1 Simulation Models - Elementary Systems, Physics, Engineering, H.Bossel, 2007.
Çeşitli konulardan derlenmiş küçük modeller üzerinden kolay anlaşılır, bilgilendirici bir kitap. Sistem dinamikleri konusunda temel bilgiyi varsayıyor. Kesinlikle öneririm.
2007
System Zoo 2 Simulation Models - Climate, Ecosystems, Resources, H.Bossel, 2007.
Çeşitli konulardan derlenmiş küçük modeller üzerinden kolay anlaşılır, bilgilendirici bir kitap. Sistem dinamikleri konusunda temel bilgiyi varsayıyor. Kesinlikle öneririm.
2007
System Zoo 3 Simulation Models - Economy, Society, Development, H.Bossel, 2007.
Çeşitli konulardan derlenmiş küçük modeller üzerinden kolay anlaşılır, bilgilendirici bir kitap. Sistem dinamikleri konusunda temel bilgiyi varsayıyor. Kesinlikle öneririm.
2007
The “Thinking” In Systems Thinking, B.Richmond, 2000.
Sistem düşüncesini kullanabilmek için gereken düşünme biçimlerinin açıklandığı bir kitap. Bence sistem düşüncesi ile ilgili ilgisiz herkesin okumasında yarar var. Kısa ve bilgilendirici.
2000
Limits to Growth: The 30-Year Update, D.H. Meadows J.Randers D.L.Meadows, 2004.
Sistem dinamikleri yaklaşımının kullanıldığı çok ünlü bir proje. 30 yıl önce hazırlanan senaryolardan "pek bir şey yapılmaması" durumu ile ilgili senaryonun (maalesef) hala geçerli olduğunu gösteren bir güncelleme.
Sistem dinamikleri ile ilgili temel bilgilendirme de var. Tüm dündaya ders kitabı olarak okutulması gereken bir kitap olduğunu düşünüyorum.
2004
Lessons in Mathematics: A Dynamic Approach, D. Fisher, 2001.
Ortaöğretim (lise) düzeyinde, fizikle birlikte matematik konularının işlendiği bir ders kitabı (sorular, uygulamalar, modeller, ders planları)
2001
Modeling Dynamic Systems: Lessons for a First Course, D. Fisher, 2005.
Ortaöğretim (lise) düzeyinde, bütünsel konularının işlendiği bir ders kitabı. Önceki kitaptan farklı olarak, matematik gibi sadece bir konu üzerine değil. Her bir konu (nüfus, vücutta ilacın yayılımı, salgın hastalıklar, paskalya adası, şehir dinamikleri, arz-talep, kirlilik, vb.) bir proje gibi işlenebilir.
2005
An Introduction to Systems Thinking with STELLA, B. Richmond, 2005.
Yazar, Stella yazılımının üretici firmasının kurucusu. Bu nedenle sanki programın el kitabı gibi görünüyor ama değil. Konunun derinliğini en kolay anlaşılır biçimde gösteren kitaplardan biri.
2005
Thinking in Systems - A Primer by Donella Meadows, D.Meadows, 2008.
Yazar, "Limits To Growth" kitabının yazarlarından. Çevre konusunda, kişiselden küresele , sistem düşüncesi yaklaşımını kullanarak, sorun çözem becerisini artırmayı amaçlayan bir kitap.
2008
Outlearning the Wolves, D.Hutchens, 2000 (2nd ed.).
Öğrenen organizasyonlarla ilgili resimli bir hikaye. Eğlenceli. Konuyu tanıtmak için birebir.
2000
Systems Thinking Basics, V.Anderson, L.Johnson, 1997.
Sistem düşüncesinin temel kavramlarının ve nedensellik diyagramlarının çok iyi anlatıldığı bir kitap. Sistem kalıpları yok.
1997
The Lemming Dilemma, D.Hutchens, 2000.
Vizyon ve misyon ile ilgili resimli bir hikaye. Eğlenceli. Konuyu tanıtmak için birebir.
2000
Systems Archetype Basics, D.Kim, V.Anderson, 1998.
Sistem düşüncesini gerçekten kullanmak, sistemi kalıpları ortaya çıkarmak, üzerinde çalışmak isteyenler için bir kitap. Her kalıp ayrıntılı olarak açıklanıyor. Nasıl bulunabileceği, davranışların nasıl grafiğe, döngüye dönüştürüleceği, örneklerle ve örnek problemlerle anlatılıyor. Uygulamacıya yönelik temel kitaplardan.
1998
The Tip of the Iceberg, D. Hutchens, 2001.
Sistem düşüncesi ve nedensellik diyagramları ile ilgili resimli bir hikaye. Eğlenceli. Konuyu tanıtmak için birebir.
2001
Billibonk & the Big Itch, P.Ramsey, 1998.
Sistem düşüncei konusunda bir çocuk kitabı. Bir filin başından geçenler, nedensellik döngüleri ile açıklanıyor. Sistem düşüncesi ile çok küçük yaşta tanışmak isteyenlere öneririm.
1998
Shadows of the Neanderthal, D.Hutchens, 1999. 1999
Systems Thinking Tools – A User’s Reference Guide, D.Kim, 2000.
Sistem düşüncesi içinde geçen araçların dinamik düşünme, yapısal düşünme ve bilgisayar destekli araçlar olarak sınıflandığı ve kısa açıklamalarının yapıldığı bir kitapçık. Konuya giriş olarak önerebilirim.
2000
The Systems Thinking Playbook, L.Sweeney, D.Meadows, 1995.
Sistem düşüncesindeki kavramların uygulamalı olarak anlaşılmasına yönelik bir kitap. Çeşitli oyunlar var. Sistem düşüncesinin ağır olabilecek kavramlarını tanıtmak için yararlı olabilecek bir oyun kataloğu. Ben oldukça yararlandım.
1995
Beşinci Disiplin, P.Senge, Çev:A.İldeniz, A.Doğukan, 2002 (9.Baskı).
Öğrenen organizasyonların temel kitabı. Ancak Türkçesi beni çok zorladı (birkaç yıl ara ile 2kez okumak zorunda kaldım). Orijinalini öneririm. Organizasyonlara farklı bir bakış açısı öneriyor. Doğrudan uygulamaya yönelik bilgi yok. İngilizcesi okunamıyorsa, Türkçesini okumakta yarar var.
2002
Kriz ve Yenilenme, D.Hurst, Çev:E.Gürdemir, 2000.
Çok yararlandığım bir kitap. Birbirinden ilgisiz gibi görünen konuları işletme yönetiminde kullanılabilecek kavramlara örnekler halinde sunuyor. Morgan’ın Metafor gibi bir kitap. Ancak burada kompleks (ve hatta anarşik) sistemlere  daha fazla yer verilmiş. Kurumları anlamak için çok yararlı olabilir. Meraklı ve sabırlı üst yöneticilere öneririm.
2000
Yaşayan Şirket, A.Geus, Çev:A.Ünver, 1998.
Yazar, öğrenen organizasyonlar konusunda örnek şirket olarak gösterilen Shell firmasından. Şirketi bir altsistem olarak tanımlayan, bu gözle çok ilginç sorular soran ve akıllıca yanıtlar veren bir kitap. Doğrudan uygulamaya yönelik bilgi yok. Okumakta yarar var.
1998
Systems Archetypes II, D.Kim, 2000.
Devam kitabı. Sistemik kalıpların açıklandığı ilk kitaptan sonra bu kitapta her kalıp için iyileştirmeye yönelik nasıl müdahaleler yapılabileceği ile ilgili bilgi veriliyor.
2000
Systems Archetypes III, D.Kim, 2000.
Sistemik kalıpların tekrar edip durmasının altında yatan temel nedenlerden “gecikmeler” konusunda bir kitapçık. Döngülerdeki gecikmelerin fark edebilmeyi nasıl engellediği ve bunun sonuçları ile ilgili her kalıp için örnekler ve öneriler var.
2000
Principles of Systems, J.W.Forrester, 1990 (1968).
Sistem Dinamikleri konusunda yazılmış ilk kitap. Bence sistem dinamiklerini en temelden başlayarak öğrenmek için en iyi kitap. Ders notlarının derlenmesi ile oluşturulmuş.
1968
Systems Archetypes I, D.Kim, 2000.
Nedensellik diyagramlarından çok sık görülenlerine sistemik kalıp (systems archetype) adı verilebilir. Kitapçık bu 8 kalıp ile ilgili örnekler kullanarak bilgi veriyor. Sistem düşüncesi ile ilgili ilk kitap olarak tavsiye edebilirim.
2000
Study Notes in System Dynamics, M.Goodman, 1989.
Goodman’in MIT’de verdiği derslerin notlarından oluşturulmuş. Sistem Dinamiklerine giriş niteliğinde, model kurma konusunda bilgi verdikten sonra, çeşitli model örnekleri üzerinden konu anlatılıyor. Farklı bir bilgi bulamadım, pek yararlanamadım. Forrester’ın kitaplarını tercih ediyorum.
1989
Surfing The Edge Of Chaos, R.Pascale, M.Millemann, L.Gioja, 2000.
Kaotik sistemlerin davranış özelliklerinin kurumların davranışlarına örneklerle anlatıldığı bir kitap. Bildiğim kadarıyla işletme akademisyenleri tarafından biraz şişirilmiş, zorlama bir kitap olduğu düşünülüyor. Kaos konusunda ilk kitap olarak okunmamalı. Kaotik davanışların (self-organization, equilibrium, emergence, amplifiers gibi) neler olduğu ile ilgili bilgilendikten sonra kitap daha anlaşılır hale geliyor.
2000
Systems Thinking, J.Gharajedaghi, 1999.
Sistem düşüncesi konusunda farklı bir yaklaşım. Sistem düşüncesi konusunda birkaç kitap okuduktan sonra okumakta yarar var. Biraz dağınık bir anlatım var. Ayrıca sistem düşüncesi içinde tanımlanan nedensellik diyagramları, sistem kalıpları gibi yaklaşımlar yok. Bence adı yanıltıcı. Genel olarak modelleme, şirkete bütünsel bakma konusunda bir kitap. Tavsiye etmem.
1999
When a Butterfly Sneezes, L.Sweeney, 2001.
Her yaştan çocuklar için. Avrupa’da (veya Amerika’da) iyi bilinen çocuk hikayelerinin sistem düşüncesi bakış açısı ile yorumlanması. Hikayelerin nasıl anlatılması gerektiği ile ilgili öneriler, nedensellik döngülerinin açıklamaları var. Tek sorun Türkiye’de bu hikayeler o kadar bilinir değil. Ancak meraklısına önerebilirim.
2001
An Introduction to General Systems Thinking, G.Weinberg, 2001 (Silver Anniversary Edition).
Sistem düşüncesi konusunda farklı bir yaklaşım. Sistem düşüncesi konusunda birkaç kitap okuduktan sonra okumakta yarar var. Sistem düşüncesinden daha çok kompleks sistemler düşünülerek hazırlanmış. Ancak konu ile ilgili çok meraklı olanların ilgisini çekebilir.
2001
Raslantı ve Kaos, D.Ruelle, Çev:D.Yurtören, 1995 (5.Basım).
Kaos konusunda popüler bir bilim kitabı. Determinizmin yetersizliği konusunda pek çok açıklama ve örnek var. Biraz teknik bir dili var. Karmaşıklık konusunda giriş düzeyinde birşeyler örenmek isteyenler yararlanabilir.
1995
Dollars and Sense - Stay in the Black: Saving and Spending, J.Potash J.Heinbokel, 2011.
Creative Learning Exchange (CLE) kitaplarından. 5-7 Yaş çocuklarına kişisel finansın ilkelerini, sistem düşüncesi ve simülasyonlar anlatan bir kitap. İlköğretimde kullanılabilir.
2011
Öğrenen Organizasyonlar II, KalDer, 2000.
KalDer’in uzmanlık grubu tarafından yapılmış bir çalışma. Çok yüzeysel. Genel bir giriş niteliğinde. Ben pek yararlanamadım. Ayrıca öğrenen organizasyonlar ile ilgili bir kitabın sistem 5.Disiplin kitabı ile daha fazla paralelllikler içermesi gerektiğini düşünüyorum. Tavsiye etmem.
2000
Dynamic Modeling in the Health Sciences, J.L. Hargrove, 1998.
Vücudun çalışması (fizyoloji) ile ilgili çeşitli modeller. Bana çok genel geldi. Modelin basit olması istenen bir şey ama bence bu kada yüzeysel olunca içgörüye yer kalmıyor.
1998
Connected Wisdom - Living Stories about Living Systems, L.B.Sweeney, 2009.
Çeşitli kültürlerden derlenmiş 12 hikaye. Kitap tasarımı çok güzel (boyut, yazım, grafikler...). Ancak içerik yetersiz. Sistem düşüncesi kavramları ile ilişki çok zayıf veya zorlama görünüyor. Çok daha iyi hikayeler bulunabilirdi.
2009
Dynamic Planning for COIN in Afghanistan - MSN.com
Egitimde Sistem Dinamikleri... Neden?
Charles Robert Darwin
TC Bütçe 2012
Dünya Tarihi
The Periodic Table of Storytelling
The Faustian Bargain (Türkçe alt yazılı) - "Geri tepen düzeltme (Fixes that fail)" arketipine örnek olabilir. Getirilen çözüm, neden olduğu diğer bir sonuç nedeni ile zaman içinde sorunu büyütüyor. Verimliliği artırmak için getirilen çözüm (endüstri devrimi), işi anlamsızlaştırdığı için (amaçlanmayan sonuç), zamanla verimliliği düşürüyor.
Church Growth Modelling
Amerikan İç Savaşı
Gapminder: Unveilling the beauty of statistics for a fact based world view
Gapminder is a non-profit venture promoting sustainable global development and achievement of the United Nations Millennium Development Goals by increased use and understanding of statistics and other information about social, economic and environmental development at local, national and global levels.
We are a modern “museum” that helps making the world understandable, using the Internet.
HaftaKonuİçerik

1

Sistem dinamikleri - Temel KavramlarTemel Kavramlar

Nedensel Döngü Diyagramları

2

Sistem dinamikleri - Basit ModellerStok Akış Diyagramları

Nüfus Dinamikleri

Farmakokinetik

Glukoz - İnsulin

3

Örnek videolarVideo Hazırlama

4

Fizyolojik sürecin seçilmesi

5

Nedensel döngü diagramlarının hazırlanması

6

Sistem dinamiği modelinin hazırlanması

7

Video için ön hazırlık

8

Videonun hazırlanması

Reality does not abide by such distinctions;

we experience reality in the form of an immense ecology within which all the aspects of the environment intermesh, interrelate, interact, change, and balance in that particular way that we call “dynamic”.


Hasan Özbekhan
Sistem Düşünürü, felsefeci, planlamacı, yönetim bilimci

Gerçeklik, sınıflandırmalara uymaz;

gerçekliği, “dinamik” adını verdiğimiz, tüm görünümleri birbiri içine geçen, birbiri ile ilişkili, biribirini etkileyen, birbirini belli bir şekilde değiştiren ve dengeleyen muazzam bir çevre olarak deneyimleriz.

You never change things by fighting the existing reality.

To change something, build a new model that makes the existing model obsolete.


Richard Buckminster (Bucky) Fuller
Felsefeci, mühendis, mimar, şair, yazar, mucit

Mevcut gerçeklikle savaşarak hiçbir şeyi değiştiremezsiniz.

Bir şeyi değiştirmek için, mevcut modeli demode hale getiren yeni bir model kurun.

Essentially, all models are wrong, but some are useful.


George E. P. Box
Professor Emeritus of Statistics and of Industrial & Systems Engineering at the University of Wisconsin–Madison

Aslında tüm modeller yanlıştır, ama bazıları işe yarar.

Toplumun her kesiminde,
düşünme ve anlama yeteneğine katkı sağlamak amacıyla,
Sistem Dinamikleri/Düşüncesi yaklaşımını yaymaya çalışıyoruz.

İletişim